4天10倍,x402实干派PayAI市值反超PING,一文详解

Binance币安
欧易OKX ️
Huobi火币️
在上周被视为 x402 协议「明星代币」的 PING,其市值优势已被 x402 协议支付基础设施所超越。根据最新数据,PayAI 的市值在今早突破 5000 万美元,4 天涨逾 10 倍。而 PING 则在经历前期暴涨后有所回调,目前市值 3400 万美元。
适合国内用的虚拟币交易所
这不仅仅是两个项目的竞争,而是整个 x402 生态、乃至去中心化支付基础设施领域从炒作向实用转型的关键时刻。
PING 的高光时刻与困局
PING,作为首个通过 x402 协议在 Base 上发行的代币,在上周迎来「高光时刻」,在 10 月23 日至 24 日的短短两天内上涨超 20 倍,市值一度突破 8000 万美元。
这种指数级增长吸引了大量投资者关注,也使得 x402 协议本身获得了前所未有的市场热度,成功为这条新兴赛道打开了流量入口。
然而,缺乏价值支撑的热度终究难以持久。本质上,PING 是一个纯 Memecoin,既无实际应用场景,也不具备真实效用,甚至被社区部分用户视为「铭文类」资产 —— 其上涨逻辑主要依赖市场情绪和投机驱动,是一场典型的流量红利狂欢,而非基于长期价值构建的增长模式。
PayAI 突围:x402 基建的「实干派」
与 PING 的投机属性形成鲜明对比,PayAI 以 x402 协议 Facilitator 的身份,凭借清晰的基础设施定位和实际应用价值实现突围,成为生态价值转移的核心标的。
何为 x402 Facilitator?x402 Facilitators 是支持在 Solana 和 EVM 网络上处理 x402 支付的服务提供商,提供统一的端点接入,实现 x402 协议下 HTTP 资源链上支付的验证与结算。
这些 Facilitators 构成了 x402 支付生态的核心基础设施层,负责使用 x402 协议验证和结算 HTTP 资源的链上支付:
- 支持跨链网络(如 Solana、Base 等)。
- Facilitators 承担网络费用并完成支付验证 / 结算。
- 无需 API 密钥,即插即用。
- 专为人类及 AI 代理设计,从按次付费 API 到自动化交易,均可在区块链确认后一秒钟内完成付款结算。
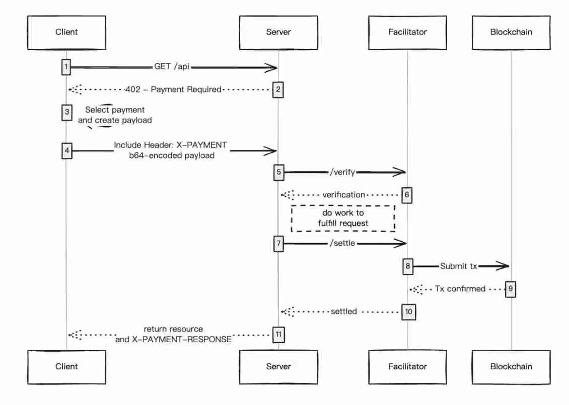
从 x402 支付流程来看,客户端调用受保护资源并构建支付有效负载;资源服务器公布支付要求、验证 / 结算支付并响应请求;Facilitator 服务器验证支付信息并通过标准接口执行结算;最终由区块链网络执行并确认交易。
蚕食 Coinbase 份额,成 x402 生态第二大 Facilitator
这一角色使 Facilitators 成为 x402 生态中最具核心价值的参与者。而在众多 x402 Facilitators 中,PayAI 正逐步挑战 Coinbase 的主导地位。根据 x402scan 数据显示,目前 PayAI 已处理超过 14% 的 x402 成交额,跃升为仅次于 Coinbase 的第二大 Facilitator。与此同时,Coinbase 的市场份额已从早期近垄断状态下滑至约 77%。
从生态参与方维度看,PayAI 的卖方(Seller)数量已达 Coinbase 的 82% 以上,差距持续收窄。
在 x402 生态中,卖方指提供 API 或数字内容进行提钱的服务端,x402 协议为其提供了“无摩擦小额提钱”的新路径 —— 无需强制订阅或广告植入,即可通过编程化微支付直接获取收入。
卖方规模直接决定生态潜力:更多优质卖方带来更丰富服务,吸引买方流入,形成「卖方增长→买方涌入→生态繁荣」的正循环。PayAI 在卖方端的快速扩张,正为其奠定坚实的生态基础。
PayAI 代币经济学和效用
在代币经济设计上,PayAI 总供应量为 10 亿枚,全部在上线时流通。
项目团队将在启动时购入 20% 的代币并转入金库,用于运营、营销及后续释放,例如社区激励、合作拓展等。其中一半金库代币将用于提供流动性以获取收益,另一半将在 1 年内线性解锁。
那 PAYAI 代币有何用途?依据官方文档,PAYAI 的预期功能包括:
- 在 AI 代理间执行服务合同时减免平台手续费。
- 提升买方或卖方代理列表的展示优先级。
- 参与未来平台治理(如功能提案投票、代理评级决策)。
- 支付争议仲裁费用(计划后续推出)。
深层思考
PING 与 PayAI 市场地位的逆转,实质揭示了一个趋势:x402 生态正从概念炒作迈向实际应用,从情绪驱动转向价值导向。
首个上线的代币 PING 获得了“先发红利”,这是市场的惯性反应。但随着热度退去,投资者开始反思:我投资的究竟是什么?如果 PING 仅是一个类似铭文的铸造游戏,其价值根基便极为脆弱。
相较之下,PayAI 作为 x402 Facilitator,锚定“交易流量”与“生态刚需”两大核心要素,以真实的市场份额和落地场景证明了自身基本面,因而赢得资本持续青睐。
这一转变标志着 x402 领域的成熟——市场开始依据实际交易量与项目基本面对项目进行估值,而非盲目追逐叙事泡沫。对于整个 x402 生态乃至开放支付体系而言,这无疑是一个积极且健康的信号。
到此这篇关于4天10倍,x402实干派PayAI市值反超PING,一文详解的文章就介绍到这了,更多相关x402相关资讯内容请搜索本站以前的文章或继续浏览下面的相关文章,希望大家以后多多支持本站!
免责声明
游乐网为非赢利性网站,所展示的游戏/软件/文章内容均来自于互联网或第三方用户上传分享,版权归原作者所有,本站不承担相应法律责任。如您发现有涉嫌抄袭侵权的内容,请联系youleyoucom@outlook.com。
同类文章
o易最新官网下载2026年:2026年官方最新版下载链接与安装教程
欧易(OKX)2026最新版:官方下载链接与安装指南 展望2026年,数字资产市场依旧充满活力。 作为领先的数字资产交易平台,欧易(OKX)不断
Solana迷因币有哪些?是否值得投资?2025年值得关注的五大Solana迷因币盘点
Solana 已经发展成为2025年无可争议的迷因币总部。这个区块链网络为基于社区、以幽默为主题的加密资产提供了完美的游乐场,这些资产以速度和病毒式传播而蓬勃发展。Binance币安[adid]fbd7939d674997cdb4692d34de8633c4[ adid]
币安Binance交易所2026版App:官方最新版下载与安装
Binance币安[adid]fbd7939d674997cdb4692d34de8633c4[ adid][adid]758691fdf7ae3403
相关攻略
热门教程
更多- 游戏攻略
- 安卓教程
- 苹果教程
- 电脑教程











