IDEA源码解码器:10个技巧轻松提升代码阅读效率
当你想深入了解某个类的源码时,比如要查看某个方法的具体实现,显然不可能把所有代码都展现在图形界面上,否则屏幕早就撑爆了。不过借助图形化的继承关系图,或者配合IDEA的Structure功能,你就能快速定位到指定类的源码进行查阅。
免费影视、动漫、音乐、游戏、小说资源长期稳定更新! 👉 点此立即查看 👈
最近正好没什么可忙的,就回过头来梳理过去学过的知识点。在重新研究Servlet部分时,
发现以前学习时硬是靠死记硬背来理清从上到下的继承关系和接口实现,结果总是搞得晕头转向。
这次使用了IDEA的diagram功能后,整个继承链变得一目了然,确实好用得让人惊喜,忍不住想和大家分享这个发现。
| 通过图形化方式查看继承链
在想查看的类标签页内点击右键,选择Diagrams选项,其中包含show和show... Popup两种方式。前者会在当前标签页内新建图表,后者则以浮动窗口的形式展示:
图片
实际上,你也可以从左侧的项目目录树中,对想要查看的类点击右键,同样选择Diagrams,效果是一样的:
图片
接着你就会得到如下所示的继承关系图谱,这里以自定义的Servlet为例:
图片
从图中可以清晰地看到:
蓝色实线箭头 表示继承关系 绿色虚线箭头 表示接口实现关系| 自定义继承关系图,按需展示
2.1 移除不相关的类
生成的继承关系图中,有些类并不是我们想要了解的。比如上图中的Object和Serializable,我们只关心Servlet核心的那几个继承关系,该怎么办呢?
很简单,直接删除就行。点击选择你想要移除的类,然后使用键盘上的delete键即可。清理其他类的关系后,图形展示如下:
图片
2.2 展示类的详细信息
有人可能会说,这样还不够呀,那些继承下来的方法我也想查看。别担心,IDEA通通都能满足你的需求。
在页面点击右键,选择show categories,根据需要可以展开类中的属性、方法、构造方法等内容。当然,第二种方法也可以直接使用上方的工具栏:
图片
然后你就会得到:
图片
如果你想在方法中进一步筛选,比如只看protected权限及以上范围的方法?简单,右键选择Change Visibility Level,根据需要调整即可。
图片
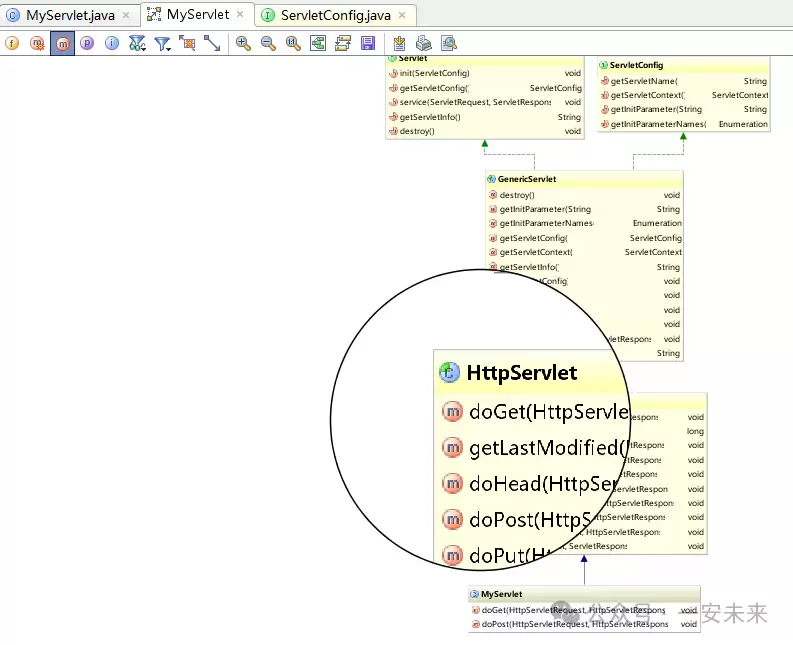
如果你觉得图形太小看不清楚?IDEA同样可以满足你的需求。按住键盘的Alt键,居然出现了放大镜,惊喜不惊喜,意不意外?
图片
2.3 添加其他类到关系图中
当我们还需要查看其他类和当前类是否存在继承关系时,可以选择把相关类添加到当前的继承关系图中来。
在页面点击右键,选择Add Class to Diagram,然后输入你想加入的类名即可:
图片
例如我们添加了一个Student类,如下图所显示。好吧,看来它和当前这几个类以及接口并没有发生什么难以描述的关系:
图片
2.4 快速定位具体代码
如果你想查看某个类中,比如某个方法的具体源码,当然不可能把所有代码都显示在图形界面上,那样屏幕肯定承受不住。
但是可以结合继承关系图,或者搭配IDEA的Structure功能,快速跳转到指定类的源码进行查阅。
双击某个类后,你就可以在其下方的方法列表中浏览。对于你想查看的方法,选中后点击右键,选择Jump to Source:
图片
图片
在进入某个类后,如果还想快速查看该类的其他方法,还可以利用IDEA提供的structure功能:
图片
选中左侧栏的structure之后,如上图左侧会展示该类中的所有方法,点击哪个方法,页面内容就会跳转到该方法的对应部分。
| 写在最后
利用上面提到的这些IDEA功能来学习和查看类关系,理解诸如主流框架源码之类的知识,可以说是非常得心应手了。
游乐网为非赢利性网站,所展示的游戏/软件/文章内容均来自于互联网或第三方用户上传分享,版权归原作者所有,本站不承担相应法律责任。如您发现有涉嫌抄袭侵权的内容,请联系youleyoucom@outlook.com。
同类文章
赠 439 元 AppleCare Services 服务:iPhone 17 Pro Max 京东 8999 元发车
京东自营 iPhone 17 Pro 系列开学大促继续,手慢无的300元换新券别忘了领 关注iPhone 17 Pro Max的朋友们注意了,这款上市价9999元的旗舰,今天在京东平台有个不容错过的“组合拳”优惠。核心就一句话:想拿到最大力度补贴,“以旧换新”是必选项。 直接来看最诱人的部分:通过以
Sharkoon 旋刚推出双模全配列机械键盘 OfficePal K70W
Sharkoon旋刚推出双模全配列机械键盘OfficePal K70W 机械键盘市场又添新选择。日前,Sharkoon旋刚正式发布了旗下新款双模全配列机械键盘——OfficePal K70W。这款产品为用户提供了段落有声和线性静音两种轴体选项,值得一提的是,无论是哪种轴体,官方标称的按键寿命都达到了
极摩客 EVO-T2 系列小主机 3 月 12 日发布:搭载英特尔酷睿 Ultra X9 388H / X7 358H,GMK claw 小龙虾开箱即用
3月12日见!英特尔携Panther Lake登场,极摩客EVO-T2系列小主机同步亮相 消息已经传来:英特尔正式官宣,将于明日(3月12日)下午14:00举行第三代英特尔酷睿Ultra处理器新品分享会。届时,一系列搭载最新Panther Lake架构处理器的PC新品将揭开面纱。 这场发布会的看点,
追觅芯际连发三款芯片:涵盖手机、自动驾驶等领域,单颗算力高达 2000 TOPS
追觅芯际连发三款芯片:涵盖手机、自动驾驶等领域,单颗算力高达2000 TOPS 3月11日下午,在“AWE 2026芯片产业高峰论坛”上,一个备受业界关注的动态浮出水面:追觅科技的生态企业“芯际穿越”首次系统披露了其业务蓝图。一系列瞄准前沿的芯片产品集中亮相,涵盖了从手机处理器、自动驾驶芯片,到个人
vivo X300s 新机搭载 7100mAh 蓝海电池:第四代硅负极技术,是 X 系列迄今最大电池容量
vivo X300s 新机搭载 7100mAh 蓝海电池:第四代硅负极技术,是 X 系列迄今最大电池容量 三月中旬,手机圈又迎来一波新机预热。近日,vivo产品经理韩伯啸率先揭开了X300s的关键特性之一:这款新机将搭载一块容量高达7100mAh的蓝海电池。这个数字意味着什么?它不仅是vivo X系
- 日榜
- 周榜
- 月榜
相关攻略
2015-03-10 11:25
2015-03-10 11:05
2021-08-04 13:30
2015-03-10 11:22
2015-03-10 12:39
2022-05-16 18:57
2025-05-23 13:43
2025-05-23 14:01
热门教程
- 游戏攻略
- 安卓教程
- 苹果教程
- 电脑教程

