Mantle(MNT)币未来价格预测与前景分析:值得投资吗?
Mantle Network (MNT) 是与以太坊虚拟机器(EVM)相容的第2 层(L2) 扩充解决方案,它以其令人印象深刻的速度和具有成本效益的交易费用在一众以太坊第2层解决方案中脱颖而出。
适合国内用的虚拟币交易所
在本篇文章中,我们将了解Mantle 是什么、它是如何运作的以及其加密货币MNT 的价格走势及未来前景。
MNT币是什么?
MNT币是Mantle Network的原生加密货币,MNT($MNT) 是代币的符号/代码。此外,它是一种ERC-20 代币,于2023 年6 月20 日在以太坊链上铸造。
MNT币是一种多功能数位资产,既可以作为治理工具,也可以作为实用代币。
一方面,它作为Mantle 区块链的原生货币,反过来又为交易提供动力。因此,每当任何用户在Mantle 主网上执行交易时,其$MNT 都会被用来支付Gas 费用。
另一方面,MNT币也充当了治理投票权的门票。每个$MNT具有相同的投票权重。有了它,持有者可以积极参与DAO 投票并影响决策过程。在这方面,代币正在接管$BIT 的功能。
Mantle 治理和金库本质上是从BitDAO 过渡的。毕竟,自从Mantle主网推出以来,BIT(BitDAO的原生代币)持有者就可以将这种资产以一比一的比例迁移到MNT 币中。如果您持有$BIT,请务必造访Mantle 的官方说明,以了解如何将其转换为$MNT。如果您的BIT 位于中心化交易所,则大多数情况下转换将自动进行。
除了MNT 的主要用途和用例之外,该代币还可以作为Mantle 主网节点的抵押资产。在这种情况下,它可以额外激励参与和对网路安全和稳定的贡献。
当然,该加密货币也可以用来转移价值和进行投机交易。
MNT代币经济学
$MNT 代币的分配受到Mantle Governance 严格流程的管理,分配领域包括用户激励、技术合作伙伴激励、核心贡献者团队和顾问,以及收购和代币交换等其他机会。最初,$MNT 代币的分配占Mantle Treasury 的65.6%,占流通供应量的34.4%。
去年6 月,Mantle 社群通过了一项提案,在$MNT 代币推出之前优化完全稀释的供应。该提案主要涉及不将Mantle Treasury 中目前持有的30 亿美元BIT 代币转换为$MNT,与$BIT 相比,有效减少了30 亿美元完全稀释代币的供应量。
根据最近的报告,Mantle 金库将持有47.4% 的MNT,而52% 将用于流通。剩余的0.6% 将保留给Mantle 核心预算。
MNT币价格走势分析
MNT币于2023 年7 月17 日开始交易,并在2024 年3 月27 日到达1.33 美元的价格高点,其价格低点为2023 年10 月18 日创下的$0.3136。
截止3 月27 日,MNT 的交易价格为$1.29,在过去24 小时上涨了42.39%,最高达到$1.33。
随着币价上涨,MNT 市值到达$4,179,753,074,在所有加密货币中排名31。此外,其过去24 小时交易量为$503,740,277,流通供给量为3,233,737,802 MNT。
以下为MNT USD 今日价格走势图:
$MNT 此次价格暴涨很大一个原因是该代币将在韩国交易所Upbit 上架。 Upbit 在今日发布公告表示,预计将于下午5 点前开放$MNT 交易,支援韩元、比特币和USDT 现货交易对。 MNT 只接受来自以太坊网路的存款。
此外,Mantle 官方在25 日开放了 $MNT质押活动,使得Mantle TVL 大幅增长,并推动其币价上涨。
MNT币未来价格预测
了解了其价格历史后,接下来,让我们来看看一些Mantle 价格预测。
1.2024年MNT币价格预测
截至2024 年初,Mantle 的价格预测仍然主要是正面的,一些分析预测MFT 2024 价格约为0.6289 美元,而WalletInvestor 甚至指出价格有可能在年底达到0.984 美元。
2.2025年MNT币价格预测
据WalletInvestor 称,到2025 年,Mantle 价格预计上涨至1.263 美元,这似乎是考虑将Mantle 作为投资选择的一个很好的理由。
而PricePrediction.net 预测MNT 价格将上涨至0.8764 美元,TradingBeast 也同意预测将上涨至0.9743 美元。
3.2030年MNT币价格预测
对于2023 年Mantle 价格,PricePrediction.net 表示,Mantle 价格将进一步上涨,并最终在本世纪末达到0.799 美元。
WalletInvestor 也持乐观态度,表示MNT 将达到3.22432 美元。尽管如此,TradingBeast 的愿景仍然不那么乐观,预测Mantle 代币将跌至0.01546 美元。
Mantle Network (MNT) 是什么?
首先,我们需要先解释一下Mantle Network 是什么、其独特之处以及如何运作?
Mantle Network是新的以太坊第2 层(L2) 扩展解决方案,于2023 年7 月17 日上线主网。
像Mantle 这样的第2 层扩充解决方案可以减轻主网处理每笔单独交易的负担。此外,透过利用Optimistic Rollup 技术,在解决链上交易的总和之前,Mantle 可以透过链下计算安全地记录第2 层上发生的交易。
据官网所述,Mantle 交易费用比以太坊低80%,而且网路可以实现20 倍以上的交易吞吐量(每秒500 笔交易,而以太坊每秒25 笔交易)。
从理论上讲,Mantle 用户可以获得使用以太坊区块链的所有好处,而没有其主要缺点。
此外,Mantle 相容于EVM。 EVM 代表「以太坊虚拟机器」。这使得网路更容易与以太坊生态系统互动。例如,Mantle可以执行以太坊智能合约,任何基于以太坊的dApp(去中心化应用程式)都可以轻松部署在Mantle 上。这显著增加了网路的功能,使其对开发人员更具吸引力。
Mantle (MNT) 历史介绍
2023年5月,Mantle与BitDAO 生态系统合并,创建了一个统一的生态系统:Mantle (MNT)。
BitDAO 由中心化交易所Bybit 的联合创始人Daniel Yan 和Ben Zhou 于2021 年6 月创立,该去中心化自治组织(DAO)以其庞大的金库而闻名。
BitDAO 与Mantle 的合并使新的Mantle 生态系统成为加密产业最大的金库,截至本文撰写时价值超过30 亿美元。该网络的DAO 通过了一项提案,分配2 亿美元的生态系统基金来支持Mantle 上的早期DApp 开发。
5 月与BitDAO 合并后, Mantle 于2023 年7 月在巴黎的EthCC 上公布了主网alpha 版本。在发布前,Mantle 经历了为期六个月的测试网阶段,处理了超过1400 万笔链上交易。
BitDAO 之前的加密货币BIT 已被替换为MNT 币(以1:1 的比例进行),这意味着BIT 持有者可以用旧代币换取等量的MNT。
Mantle 网路的工作原理
接下来,让我们更深入了解Mantle Network 的工作原理和架构。
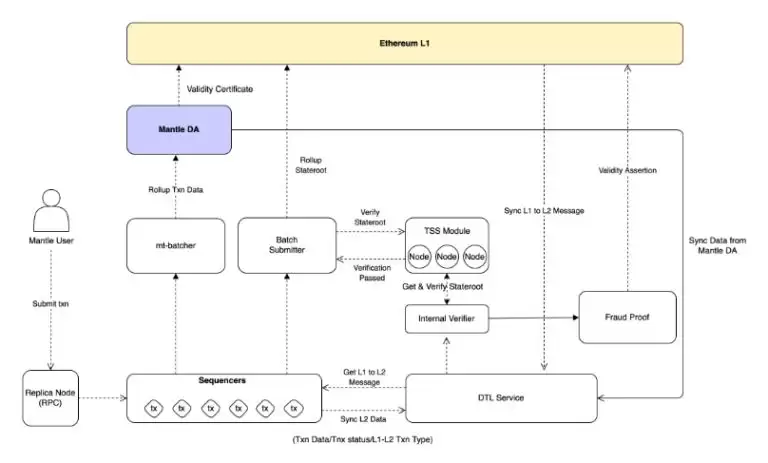
Mantle Network 突破性功能的核心在于三个关键组件,每个组件在建立高效、安全的生态系统方面都发挥着至关重要的作用。
1.Optimistic Rollup 技术和MPC 节点
首先,Mantle 网路利用了Optimistic Rollup 技术,该技术将交易组织成批次,准备好批准并合并到主网路的资料中。 Rollup 有效地捆绑了数以万计的交易,简化了验证过程。他们利用状态前和状态后执行根来验证分派事务批次之前和之后的状态变更。
在运行过程中,交易「按原样」呈现给第1 层(L1) 网络,并在其完整性的假设下运作,而Optimistic Rollup 技术促进了更快的第2 层网路速度。
然而,L1 网路上的交易需要经过较长的验证期,有时长达7 天。 Mantle 试图透过引入一种称为多方运算(MPC) 节点的新节点角色来克服这一限制。 MPC 节点独立地根据交易资料计算状态根,并为有效状态转换提供签署。随着越来越多的节点验证一个区块,对其有效性的信心也会增强。
透过部署在两个网路上的桥接智能合约,Optimistic Rollup网路与L1网路连接,确保无需第三方的安全资产转移。
2.模组化网路架构
Mantle Network采用模组化区块链架构,与节点同时管理所有任务的单体区块链不同。在Mantle的设计中,交易执行发生在Mantle网路上,而共识和结算过程发生在以太坊上。
3.Mantle的资料可用性节点
Mantle 的资料可用性(DA) 节点由EigenLayer 的EigenDA 模组提供支援。它们储存汇总交易的记录,使第1 层和第2 层的验证者都可以存取它们。验证者可以在防诈欺挑战期间从DA 节点检索资料或交易。 Mantle DA 节点也向L1 网路发布资料有效性证明。
值得注意的是,模组化资料可用性系统并透过EigenDA 实施经济有效的模型使Mantle Network 能够降低交易费用,同时增强安全性。
总结
作为一个以太坊L2 专案,Mantle Network 以其令人印象深刻的速度和具有成本效益的交易费用而脱颖而出,为用户提供了主流选项之外的令人耳目一新的替代方案。
此外,在BitDAO 的支持下,Mantle 拥有成为主要参与者的资源和动力,为开发人员和用户提供一个灵活且安全的去中心化应用程式平台。然而,它是否能够与其他第2 层网路竞争并获得采用还有待观察。
游乐网为非赢利性网站,所展示的游戏/软件/文章内容均来自于互联网或第三方用户上传分享,版权归原作者所有,本站不承担相应法律责任。如您发现有涉嫌抄袭侵权的内容,请联系youleyoucom@outlook.com。
同类文章
Coinbase上线Solana抵押借贷服务 最高可借10万美元
Coinbase扩展链上贷款服务,新增对Solana生态SOL代币的抵押支持。用户可将SOL作为抵押品,通过其Base网络与Morpho协议结合的技术架构,借入最高10万美元。该平台抵押贷款业务总额已超23亿美元,此举旨在拓展主流资产外的新兴公链市场。
巨鲸斥资343万USDC抄底1500枚ETH 市场动向解析
5月13日,一巨鲸动用343万USDC购入1500枚ETH。自2月15日以来,该地址已累计投入约4699万美元,以均价2155美元囤积21800枚ETH,目前账面浮盈超259万美元。其持续分批买入行为显示出中长期布局倾向,虽不能代表整体市场,但为观察主力资金动向提供了参考。当前以太坊生态处于技术升级关键期,此举或反映对其底层价值与未来潜。
币安首席营销官Rachel Conlan确认离职
加密交易平台币安首席营销官RachelConlan将于6月15日离职,结束其三年任期,此后将担任顾问。过渡期间,前TrustWallet首席执行官EowynChen将出任临时首席营销官,确保营销职能稳定。此次人事变动可能影响币安未来的品牌战略方向。
美国二次通胀风险有限但高油价或制约年内通胀回落
美国4月通胀数据提醒市场,中东局势与租金通胀推高了核心通胀,侵蚀家庭购买力。二次通胀风险相对有限,但高油价将制约年内通胀回落空间。基准情形下,美联储年内仍可能降息一次。对投资者而言,美债宜捕捉交易机会,美股需警惕获利了结波动,美元指数预计在100以下弱势震荡。
Coinbase获Benchmark买入评级 目标价上调至270美元
Benchmark维持Coinbase“买入”评级,目标价上调至270美元。尽管一季度财报表现不佳,但机构认为其正从交易平台转型为“链上经济”基础设施,业务扩展至稳定币、DeFi、支付等领域,有望使收入来源多元化,降低对市场波动的依赖。短期财务阵痛或为长期发展铺路。
- 日榜
- 周榜
- 月榜
1
2
3
4
5
6
7
8
9
10
相关攻略
2015-03-10 11:25
2015-03-10 11:05
2021-08-04 13:30
2015-03-10 11:22
2015-03-10 12:39
2022-05-16 18:57
2025-05-23 13:43
2025-05-23 14:01
热门教程
- 游戏攻略
- 安卓教程
- 苹果教程
- 电脑教程
热门话题







