OpenClaw技能开发

免费影视、动漫、音乐、游戏、小说资源长期稳定更新! 👉 点此立即查看 👈
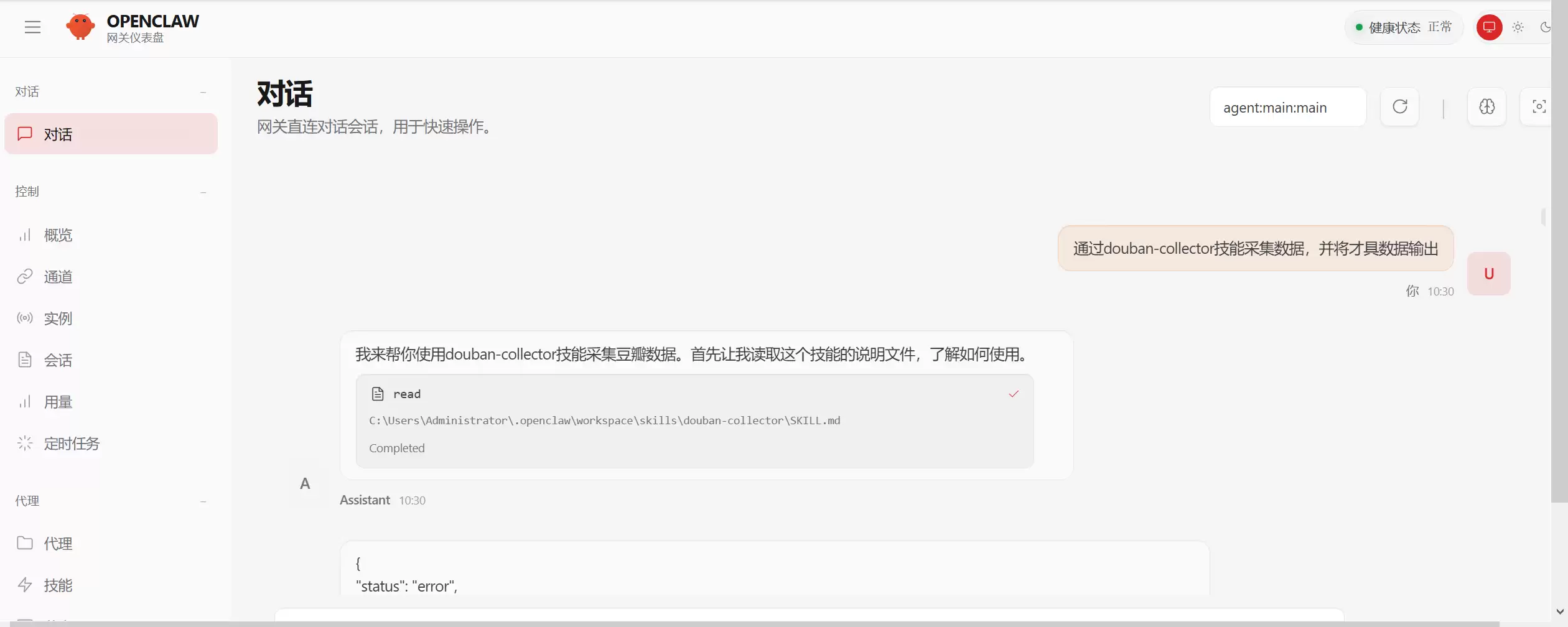
在 OpenClaw 的 AI 生态系统中,要使人工智能从“思考分析”转变为“实际操作”,技能(Skill)扮演着至关重要的桥梁角色。简而言之,技能是 AI 执行特定任务的模块化能力单元。这些模块主要来源于两大渠道:一是生态内可直接安装使用的成熟社区技能,二是用户根据个性化需求,自行开发的定制化技能。
下文将首先概述技能的主要分类,然后重点解析最具灵活性的部分——如何构建属于您自己的专属自定义技能。
游乐网为非赢利性网站,所展示的游戏/软件/文章内容均来自于互联网或第三方用户上传分享,版权归原作者所有,本站不承担相应法律责任。如您发现有涉嫌抄袭侵权的内容,请联系youleyoucom@outlook.com。
同类文章
一篇讲透:豆包、元宝、DeepSeek、Kimi、WorkBuddy,职场里到底怎么分工
别再把所有 AI 当成一个东西:WorkBuddy 和豆包、元宝、DeepSeek、Kimi,到底该怎么选? 这一年,AI 的进化速度着实叫人眼花缭乱。 大家的关注点,早就从“这工具能写文章吗”跳到了“它能不能帮我做方案、改稿子、整理会议纪要,甚至把任务往前推一步”。 于是,一个新问题浮出水面。 很
我用WorkBuddy“克隆“了一个我,从此每句话像我自己说的
如何使用WorkBuddy深度学习我的说话方式,让每一份文案都自带个人风格 作为一名企业培训师,每年主讲上百场课程是行业常态。无论是线下公开课、线上直播,还是视频号、公众号的内容创作,每天的工作状态不是在授课,就是在准备各种讲稿的路上。早期借助通用AI工具辅助创作,写作效率确实有所提升,但生成的内容
英国视障跑者挑战马拉松,将借助智能眼镜“看”到赛道、辨别方向
英国视障跑者挑战马拉松,将借助智能眼镜“看”到赛道、辨别方向 最近有一则科技助残的新闻,让人眼前一亮。当地时间4月2日,英国BBC报道称,视障跑者克拉克·雷诺兹正计划借助一项创新技术,参加一场全程马拉松。这项技术的巧妙之处在于,它能让世界另一端有视力的志愿者,实时“看到”雷诺兹眼前的景象,并为他提供
彻底卸载 OpenClaw (龙虾) 指南
彻底卸载 OpenClaw (龙虾) 指南 想把 OpenClaw(大家常叫它“龙虾”)从你的系统里清理干净?这事儿得讲究个章法,胡乱删除往往治标不治本,残留的服务和文件就像散落在角落的贝壳,时不时硌你一下。接下来,咱们就按一套稳妥的流程,帮你把它请走。 卸载原则 核心原则就一句话:先停服务,再卸工
AI 让英国学生“不会思考”,近 6000 名英格兰中学教师表示担忧
AI让英国学生“不会思考”?近6000名教师敲响教育警钟 一项来自英国教育界的深度调查,为当前AI技术涌入课堂的热潮带来了冷静思考。据英国《卫报》4月2日报道,英格兰的中学教师们普遍观察到一种现象:随着人工智能在教育中的应用日益广泛,学生的批判性思维能力与深度思考习惯正面临下滑风险。这项由英国全国教
- 日榜
- 周榜
- 月榜
相关攻略
2015-03-10 11:25
2015-03-10 11:05
2021-08-04 13:30
2015-03-10 11:22
2015-03-10 12:39
2022-05-16 18:57
2025-05-23 13:43
2025-05-23 14:01
热门教程
- 游戏攻略
- 安卓教程
- 苹果教程
- 电脑教程

