OVERTAKE(TAKE)币是什么?TAKE币价格走势分析及未来展望
TAKE币最新新闻和价格动态
OVERTAKE在8月底干了件大事:正式推出了自家的TAKE代币,并且一口气登陆了币安Alpha、MEXC等几家主流交易所。这一下子就把市场的目光都吸引过去了。果不其然,代币上线后势头很猛,价格一度冲到了0.23美元的历史高点。
2025虚拟币交易平台推荐:
- 欧易(OKX)交易平台(>>>进入官网<<<)(下载OKX的Android安装包)
- 币安(Binance)交易平台(>>>进入官网<<<)(下载币安Android安装包)
尽管目前价格从高点有所回调,但拉长时间线看,其月度涨幅依然超过了300%,交易量也达到了4300多万美元,这个开局可以说相当活跃。
根据9月16日CoinMarketCap的数据,TAKE的价格徘徊在0.18美元附近,市值约2360万美元,在全球加密货币排名中位列第841位左右。
近期最值得关注的消息,无疑是其与Sui区块链的深度合作,以及和一款名为XOCIETY的射击角色扮演游戏的集成。这项合作被市场视作一个潜在的利好,道理很简单:如果能成功吸引新玩家进入这个生态,那么对TAKE币的真实需求自然会被带动起来。
OVERTAKE(TAKE)是什么?
简单来说,OVERTAKE瞄准的是一个庞大的市场:基于Sui区块链的游戏资产点对点交易。它的目标很明确,就是把游戏装备、账号这些数字商品,安全、高效地带到区块链上。
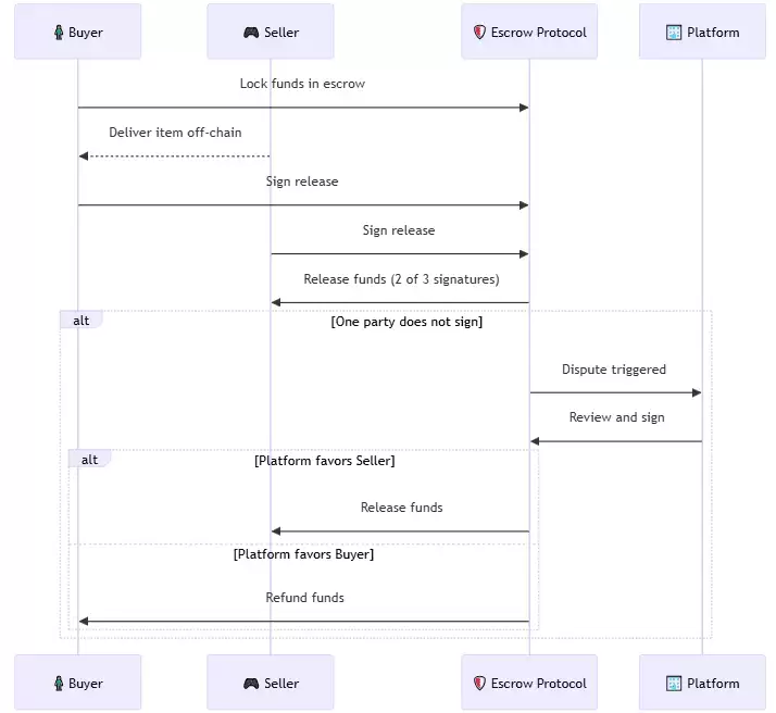
怎么实现呢?平台核心是一套基于多重签名智能合约的托管系统。这套系统旨在让游戏物品、账户和游戏内货币的交易,既能保证安全,又能把费用压到最低。
OVERTAKE 官网页面
其背后的野心不小,是想用Web3技术撬动价值550亿美元的数字商品市场。为此,他们找来了在P2P游戏道具交易领域已经很有名气的伙伴,比如ItemBay和ItemMania。要知道,这些平台每年服务着全球大约3000万游戏玩家,处理的交易额接近7亿美元。
有了这个基础,OVERTAKE的下一步是构建一个连接链上和链下流动性的枢纽。这意味着,它将试图把现实世界中已经存在的游戏资产交易,与区块链上的代币经济直接挂钩,从而打造一个能为用户和社区带来更实际价值的体系。
OVERTAKE开发团队和融资
一个项目的底气,往往看它的团队。OVERTAKE的核心成员来自韩国游戏巨头Wemade,这家公司以开发《传奇》系列游戏而闻名。这样的背景,为项目带来了丰富的游戏开发经验和区块链技术视野。
更重要的是,团队与XOCIETY游戏的开发方保持着紧密合作。而XOCIETY正是在Sui区块链上开发的一款射击角色扮演游戏,TAKE币被设计为该游戏生态内的主要交易货币。这种深度的生态绑定,给了TAKE币很强的应用场景支撑。
有了扎实的团队,资本自然也跟了上来。项目获得了Spartan Group、Foresight Ventures等知名加密货币风投的支持。根据官方信息,OVERTAKE近期完成了一轮约700万美元的战略融资,投资方包括Sui生态本身、现有的游戏物品交易平台ItemMania和ItemBay,以及JB Invest等机构。
OVERTAKE 主要投资者 来源:OVERTAKE 官网
这些投资者大多深耕于区块链和Web3领域,他们的加入不仅带来了资金,更带来了宝贵的行业资源和网络。
OVERTAKE是如何运作的?
技术上,OVERTAKE充分利用了Sui区块链的对象模型和可编程交易块,搭建了一套“链上托管系统”。这套系统的特别之处在于采用了2-of-3多重签名机制,使得平台能够在无需中心化托管的情况下,对交易纠纷进行仲裁。
OVERTAKE 运作原理
说得直白点,买卖双方一旦达成一致,结算自动完成。即便出现纠纷,平台也不是唯一的裁决者,而是需要争议一方同意才能执行裁定,这在结构设计上倾向于保护玩家的权益。
同时,平台旨在通过与游戏服务器直接集成,来实时验证交易资产是否真实存在、归属是否合法。这套机制的目标是从根源上杜绝假冒商品和重复销售的问题。
最终的效果,是希望资产交易能够通过OVERTAKE平台即时、可靠地进行,并且把通信成本降到最低。
TAKE币是什么?
TAKE币是OVERTAKE生态系统的原生代币,它的设计初衷是依靠实际效用驱动价值,而非纯粹的市场投机。具体来看,它有以下几个核心用途:
- 支付手续费: 在OVERTAKE平台上买卖游戏资产,TAKE币是支付交易手续费的基础货币。
- 奖励与激励: 为了激发社区活力,完成交易的买卖双方,或者对生态建设有贡献的用户,都可能获得TAKE币作为奖励。
- 治理权: 持有TAKE币就等于拥有了话语权。持有者可以参与平台治理投票,共同决定未来功能开发、费用调整等重要事项。
- 质押与收益: 用户可以选择质押TAKE币,从而获取额外奖励或分享平台收入。这既为长期持有者提供了获利途径,也助力维护网络安全。
- 生态系集成: TAKE币已经集成到多个合作游戏中,特别是在XOCIETY里,它不仅是交易媒介,还可能用于购买独家物品或服务,应用场景不断拓宽。
官方特别强调,TAKE币的价值应源于其生态内的真实使用。为此,他们设置了一个清晰的费用分配机制:平台收取的部分手续费会流入一个“国库基金”,该基金被授权在公开市场回购TAKE币,并可能进行销毁。这就直接创造了一种通缩压力,将平台的增长价值回馈给代币持有者。
TAKE代币经济学
根据白皮书,TAKE币被定位为整个生态的“协调层”。其核心思路是通过精密的代币经济模型,确保代币价值与平台的实际交易量和成长高度绑定。
TAKE币的总供应量固定为10亿枚,这种设计旨在防止通胀,制造市场稀缺性。其分配比例如下:
- 社区奖励:30%
- 生态系运作与流动性:17.5%
- 空投:7%
- Kaito 空投:0.5%
- 交易所分配:6%
- 行销/合作关系:8%
- 投资者:15%
- 团队:16%
TAKE币价格走势分析
截至9月16日的数据,TAKE的价格约为0.1801美元,24小时内下跌了4.74%,但过去一周仍保持了2.09%的涨幅。目前其市值在2360万美元左右,位列CoinMarketCap第841名。
回顾其短暂的价格历史,0.23美元是它创下的历史高点,当前价格距离那个高点回落了大约16%。不过,如果跟22天前0.04088美元的历史低点相比,其涨幅仍然超过了360%,市场波动性可见一斑。
OVERTAKE(TAKE)币未来展望和价格预测
TAKE币自全球多家交易所上线以来,整体呈现强劲的上涨趋势。虽然近期出现回调,但从中长期看,其潜力依然被市场所关注。
展望未来,如果平台功能顺利推进,用户和营销活动持续增加,交易所支持范围扩大,那么TAKE币价格在2025年底有潜力挑战0.10至0.15美元的范围。
如果市场维持当前趋势,交易量保持稳定,并且项目能有效应对市场竞争和风险,价格可能会在0.07美元到0.10美元之间,或略高于此区间震荡。
当然,也需要考虑下行风险。如果功能开发延迟、市场出现监管或经济衰退等系统性风险,或者面临大量代币抛售的压力,那么TAKE币价格可能会回落至0.05美元到0.07美元,甚至更低的位置。
TAKE 币怎么买?
目前,TAKE币已经在币安Alpha、MEXC、PancakeSwap v3(BSC)等多个中心化和去中心化交易所上市,为投资者提供了便利的交易入口。
如果你想购买TAKE币,一般可以遵循以下几个步骤:
- 在一家支持TAKE的交易平台注册账号,并完成身份验证(KYC)。
- 向账户内充值USDT或其他支持交易的加密货币。
- 在交易区搜索“TAKE”,选择合适的交易对(如TAKE/USDT),下达买入订单即可。
常见问题FAQ
Q:TAKE 币是什么?
A:TAKE(Overtake)是建立在Sui区块链上的原生代币,主要应用于游戏资产交易与去中心化市场生态系统。
Q:TAKE 币在哪里可以交易?
A:目前可在Gate.io、MEXC等中心化交易所,以及一些去中心化交易平台进行购买和交易。
Q:TAKE 币的价格影响因素有哪些?
A:TAKE币价格主要受Sui生态发展进度、游戏市场实际采用率、整体加密货币市场趋势以及流动性深度等因素综合影响。
Q:TAKE 币适合投资吗?
A:TAKE币具有高波动性和高风险特性,更适合能够承受市场剧烈波动的经验投资者。新手在投资前,务必审慎评估自身的风险承受能力和资金配置。
总结
总而言之,TAKE币作为Sui生态内聚焦游戏与资产交易市场的代币,具备明确的应用场景和潜在价值。不过,项目目前仍处于早期阶段,表现出高波动性和相对有限的流动性。
其未来的表现,高度依赖于Sui区块链上游戏生态的繁荣以及OVERTAKE平台自身的用户增长。市场分析普遍认为,如果生态能够持续吸引用户和优质项目,TAKE币有望获得价值支撑;但在稳定的交易量和更广泛的采用到来之前,投资者应将风险管理置于首要位置。
游乐网为非赢利性网站,所展示的游戏/软件/文章内容均来自于互联网或第三方用户上传分享,版权归原作者所有,本站不承担相应法律责任。如您发现有涉嫌抄袭侵权的内容,请联系youleyoucom@outlook.com。
同类文章
Sapien (SAPIEN) 将在11月6日上线币安HODLer空投!
币安HODLer空投迎新:Sapien (SAPIEN) 协议登场 币安的HODLer空投页面迎来了第57位成员——Sapien (SAPIEN)。这步棋,再次印证了交易所对创新型Web3协议的重点押注。Sapien究竟有何不同?它是一个旨在规模化获取已验证人类知识的开放协议,目标很明确:彻底改变去
什么时候是投资加密货币的最佳时机?
什么是 DCA? 低买高卖——这道理听起来简单,但在现实市场中,即使是专家也很难精准把握时机。于是,许多投资者转向了一种更为稳妥的策略:美元成本平均法,也就是常说的DCA。这种策略的核心,是通过定期、定额地投资于某项资产(无论是加密货币、股票还是黄金),来平滑市场波动带来的影响。 当你相信一项投资具
当机构成为主力,这次比特币逃顶需等到2026
先给一个核心结论:试图精准逃顶,几乎是一项不可能完成的任务。这一点,对谁都一样,包括每一个市场参与者。 为什么?因为市场的真正顶部,往往在电光火石间形成,事后才被漫长的时间所确认。追逐短期波动的交易者或许能偶有斩获,但在成功之前,他们早已对“顶部”做出了无数次误判。这种做法,本质上是陷入了微观视线的
HEX价格分析:2026年的价格预测
HEX价格分析:2026年的价格预测 一提到“HEX 加密货币价格2026”,很多人就想知道它未来的路怎么走。这个需求很直接,但市场上的信息常让人挠头——不是过于深奥难懂,就是充斥着不切实际的炒作。想据此制定一个靠谱的计划,着实不容易。 这篇指南旨在换个讲法,用清晰、接地气的方式,帮你把事儿捋明白。
数据剖析 Raydium 到底有多依赖 pump.fun?
Raydium突遭抛售,Pump fun自立门户传闻成导火索 今日,Solana生态去中心化交易所龙头Raydium(RAY)代币价格出现显著波动,引发市场广泛关注。此次调整的直接催化剂,是Solana上现象级Meme币发射平台Pump fun被曝正在测试自建自动做市商(AMM)流动性池。此消息触动
- 日榜
- 周榜
- 月榜
相关攻略
2015-03-10 11:25
2015-03-10 11:05
2021-08-04 13:30
2015-03-10 11:22
2015-03-10 12:39
2022-05-16 18:57
2025-05-23 13:43
2025-05-23 14:01
热门教程
- 游戏攻略
- 安卓教程
- 苹果教程
- 电脑教程





