虚拟币无法交易怎么办?交易所提现教程
虚拟币交易是可兑换虚拟货币的一个实例,可以用于支付商品和服务款项,在用户之间进行交易,并兑换成真实货币或虚拟资产,但同时也会存在虚拟币不可交易情况的存在,此时就要考虑资产交易的可行性,一般来说虚拟币不可交易资产通常指的是交易所不支持且不可在交易所交易的数字资产,遇到虚拟币不可交易资产怎么处理?投资者可以选择继续持有、转换为其他资产、捐赠、销毁等方式处理,接下来小编为大家详细说说。
2026虚拟币交易平台推荐:
- 欧易(OKX)交易平台(>>>进入官网<<<)(下载OKX的Android安装包)
- 币安(Binance)交易平台(>>>进入官网<<<)(下载币安Android安装包)
虚拟币不可交易资产怎么处理?
如果有虚拟币不可交易的数字资产,处理方式取决于具体的情况。一般是继续持有、转换为其他资产、捐赠、销毁、交易平台交易以及联系项目方6个方式,以下是处理方式具体介绍:
1、持有:如果你对这些虚拟币持有信心,并且期望它们在未来升值,可以选择持有。这可能需要耐心等待市场条件变化或项目本身的发展。
2、转换为其他资产:有时候,你可能希望将不可交易的数字资产转换为其他可交易的资产。这可能涉及到与其他持有者的交易,或者通过平台或经纪人进行转换。
3、捐赠:如果你对这些资产的价值不感兴趣,或者希望以慈善的方式处理,你可以考虑将其捐赠给慈善机构或社会项目。
4、销毁:对于某些类型的数字资产,项目方或代币的发行者可能提供销毁选项。销毁意味着将代币或数字资产从流通中撤回,通常是不可逆的。
5、交易平台:尽管某些数字资产不可直接在交易所交易,但有时候项目方或平台可能提供某种形式的二级市场,允许用户在平台内部进行交易或兑换。
6、联系项目方:如果你拥有的数字资产与特定项目相关,可以尝试联系项目方,了解是否有任何解决方案或建议。有些项目可能提供特定的处理选项。
虚拟币不可交易资产如何提现?
虚拟币不可交易资产提现,可以通过自助提币提取这笔资产,无需再联络交易所客服进行提币,下文是在欧易交易所进行不可交易资产提现教程:
1、打开欧易OKX交易所官网(点击注册),在首页输入邮箱,点击“注册”
2、向右滑动滑块,完成拼图进行验证,然后输入邮箱收到的验证码,验证码有效时间为10分钟
3、而后输入手机号,点击“立即验证”
4、输入手机收到的六位数字验证码,有效时间同样为10分钟
5、选择居住国家/地区,勾选服务条款、《风险与合规披露》及隐私政策与声明
6、创建密码需要符合长度为8-32个字符、1个小写字母、1个大写字母、1个数字、1个符号,如:!@ # $ %等条件
7、登录账号后,找到首页的“用户中心”图标,进入身份认证页面
8、可根据不同需求进行不同等级认证(注意:视频认证需在APP上进行操作)
9、点击【资产管理】—【我的资产】
10、选择【资金账户】,您早前充值到欧易的不可交易资产将于【不可交易资产】显示
11、点击【不可交易资产】后,再点相应资产后面的“‧‧‧”图标—选择【提现】,即可前往提币页
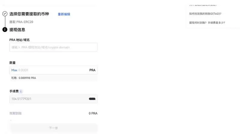
12、在提币页面,选择或者输入【提币网路】、【提现地址】、【数量】。手续费目前是以USDT结算,请确保账户余额中有足够的USDT用以支付
13、检查输入的资料后,点击【提交】以确认提现交易。
游乐网为非赢利性网站,所展示的游戏/软件/文章内容均来自于互联网或第三方用户上传分享,版权归原作者所有,本站不承担相应法律责任。如您发现有涉嫌抄袭侵权的内容,请联系youleyoucom@outlook.com。
同类文章
2026年全球十大加密货币交易所排名与深度评测指南
本文梳理了2026年全球加密货币交易所的格局,重点分析了头部平台在合规、技术、资产安全及用户体验方面的核心优势。内容涵盖主流中心化交易所的演进与创新,以及去中心化交易协议的崛起,旨在为不同需求的用户提供客观、实用的参考信息,帮助其在快速变化的数字资产领域做出更明智的选择。
2026年最佳数字货币交易平台权威评测与安全选择指南
本文探讨了2026年数字货币交易软件的选择标准,并基于安全性、功能深度与用户体验等维度,盘点了几款主流平台。内容涵盖了中心化与去中心化交易所的各自优势,分析了它们在资产托管、交易对丰富度、操作界面及合规性方面的表现,旨在为用户提供客观的参考,帮助其根据自身需求做出合适的选择。
2026年数字货币交易平台排名:十大安全靠谱的交易所推荐
本文旨在为对数字货币交易感兴趣的用户提供一份2026年的主流平台参考。内容并非简单罗列,而是从安全性、交易体验、资产多样性及创新功能等维度进行分析,帮助读者理解不同平台的定位与特点。选择平台需结合自身需求,如交易频率、资产规模和对新技术的接受程度,并始终将资金安全与合规性放在首位。
2026年数字货币交易平台排行榜:安全靠谱的软件推荐与选择指南
本文梳理了2026年数字货币交易平台的选择要点,从安全性、交易体验、资产丰富度及合规性等维度进行分析。重点介绍了当前市场认可度较高的几家主流平台,并探讨了新兴平台的特点与风险。旨在为用户提供一份客观的参考,帮助其根据自身需求做出更合适的选择。
Staking Finance代币StaFi币前景与投资价值深度解析
Stafi(FIS)是多链流动性质押协议,支持主流公链,用户可通过rToken在质押时保持流动性。尽管技术逻辑清晰,但代币价格较历史高点暴跌超99%,市值极低、流动性枯竭,用户活跃几近停滞。受头部项目挤压、生态拓展缓慢及代币模型问题影响,项目风险极高,不适合普通投资者。
- 日榜
- 周榜
- 月榜
1
2
3
4
5
6
7
8
9
10
相关攻略
2015-03-10 11:25
2015-03-10 11:05
2021-08-04 13:30
2015-03-10 11:22
2015-03-10 12:39
2022-05-16 18:57
2025-05-23 13:43
2025-05-23 14:01
热门教程
- 游戏攻略
- 安卓教程
- 苹果教程
- 电脑教程
热门话题














